OpenClaw 是一款专为 AI 代理打造的自托管网关,旨在打破聊天应用与智能助手之间的隔阂。它不仅仅是一个连接器,更是一个强大的中枢,能将 WhatsApp 、Telegram 、Discord 、iMessage 等主流通讯平台无缝接入像 Pi 这样具备编码能力的 AI 代理。
通过在自己的设备或服务器上运行 OpenClaw ,我们获得了一个完全属于自己的“AI 大脑中枢”。它不仅是一个多渠道的聚合器,更是一个代理原生的操作系统——专为处理复杂的工具调用、会话记忆管理和多代理路由而设计。这意味着,无论我们身在何处,通过哪个平台,都能随时唤起我们的私人 AI 助手,而无需担忧数据隐私或依赖不稳定的第三方托管服务。OpenClaw 让我们的 AI 助手真正驻留在自己的硬件上,听从我们的规则,为我们构建一个安全、统一且高度可扩展的智能交互网络。
虽然关于 OpenClaw 的部署文章已经随处可见,但是当你安装并实际使用时,如果你不了解 OpenClaw 设计架构的精妙之处,你很难真正知道 OpenClaw 能干什么、怎么干,以及它的边界和限制在哪里。本篇文章,我将深入 OpenClaw 的工作原理,让你全面了解这个系统。
工作原理
OpenClaw 的原理可以参考下图。

1) 左侧输入:Chat apps + plugins -> Gateway
- 各聊天渠道( Telegram/WhatsApp/Discord/Slack 等)通过 channel plugin 接入,统一成标准事件。
- 消息归一化:每条入站消息在 Gateway 内被归一化为:
channel+account+会话键(sessionKey)+消息体。 - 插件能力:插件还能扩展工具、hooks 、额外 RPC 方法,它不仅仅是“多一个渠道”。
2) 中枢:Gateway 做什么
- 核心职责:负责长驻连接、鉴权、会话状态、方法路由、事件广播。
- 统一管理:把“谁发来的、发到哪、当前会话上下文”统一管理,然后分发到 agent/chat/send 等。
- 协议一致:所有前端/客户端几乎都通过同一套 Gateway 协议交互,所以能力一致性很高。
3) 右侧能力面:Gateway -> Pi agent / CLI / Web UI / macOS / iOS&Android nodes
- Pi agent:推理执行核心(生成回复、调用工具、读写会话记忆)。
- CLI:既可直接跑命令,也可作为 Gateway 的运维与调用入口。
- Web Control UI / macOS app:本质是 Gateway 的可视化控制台(配置、状态、日志、会话)。
- iOS/Android nodes:移动端节点,向 Gateway 注册、收发事件、执行被下发任务。
Chat apps + plugins
这块可以理解成:Gateway 左侧的“外部世界接入层”。
它主要做两件事:
- Chat apps:真实消息来源/去向( Telegram 、WhatsApp 、Discord 、iMessage 等)。 负责“把用户消息带进来、把回复发出去”。
- Plugins:协议适配器 + 扩展能力。 把每个平台各自不同的 API/事件格式,转换成 Gateway 能统一处理的格式;也能附加新能力(新渠道、工具、hooks 、provider 、自定义命令等)。
所以这块的作用不是“处理 AI”,而是:把杂乱的外部渠道世界,整理成 Gateway 能懂的统一输入输出。 没有这层,Gateway 就没法稳定接那么多不同平台。
图里把 plugins 画在左边,是从“概念层”强调它在入口侧扩展渠道能力,但在“实现层”上,插件系统确实是 Gateway 启动时加载、注册到 Gateway 内部 的(不是独立外部服务)。所以它不只是“前置动作”,而是 Gateway 运行时的一部分:
- 启动时:发现并加载插件;
- 运行时:插件参与消息接入、路由、工具调用、RPC 扩展、渠道发送。
Gateway
Gateway 就是 OpenClaw 的“大脑中枢 + 交通枢纽 + 安全门禁”。
它的定位不是某个聊天渠道,也不是单纯的 API 服务,而是把所有能力组织起来的核心层:
- 统一入口:Telegram 、WhatsApp 、Discord 、iMessage 、WebChat 、移动端 node 、CLI 、macOS/iOS/Android 客户端,最后都汇到 Gateway 。
- 统一协议:不管前端来自哪里,Gateway 都用同一套方法( RPC/事件)处理,避免每个端自己发明一套逻辑。
- 统一会话:它维护
sessionKey、上下文、最后路由目标、线程信息,让“这次对话是谁、在哪、怎么回”始终可追踪。 - 统一路由:消息进来后决定交给谁( agent 、chat handler 、工具、channel adapter ),回复再按来源和策略发回去。
- 统一安全:鉴权、角色、scope 、配对审批、节点命令白名单都在 Gateway 层收口,不让客户端直接越权。
- 统一扩展:插件( channels/tools/hooks/providers/http/gateway methods )都挂在 Gateway 生态上,扩展时不用改核心主干。
- 统一可观测:状态、日志、健康检查、事件广播都以 Gateway 为中心,Web 控制台和 CLI 看的是同一份事实。
Gateway 的价值是把“多端、多渠道、多能力”变成一个一致、可控、可扩展的系统。没有它,OpenClaw 就会退化成一堆彼此割裂的小工具。
统一安全
- Gateway 在连接握手就做认证和角色判定( operator / node )并下发 scopes ,后续每个方法再次校验,避免越权调用。
- 方法级权限是白名单式的:读写、审批、配对、管理员能力分别受控,不是“连上就全能”。
- 节点( iOS/Android/macOS node )还有二次约束:配对审批 + 命令白名单 + 节点声明能力,三层都通过才执行。
- 会话层还有发送策略( allow/deny )控制,防止某些 session 被误发消息。
统一扩展
- 插件可注册多种能力:渠道、工具、hooks 、provider 、CLI 子命令、Gateway 方法、HTTP 路由。
- Gateway 启动时统一发现并加载插件,注册到同一个 registry ,核心不需要为每个新渠道写 if-else 。
- 这让“加一个新渠道”变成“实现插件契约”,不是重构整个系统。
- 同时支持内置渠道和 extensions 目录下的外部插件,扩展边界清晰。
统一观测
- Gateway 集中维护健康状态、在线节点、会话状态、事件流,并广播给 CLI/Web/macOS/mobile 。
- 日志、心跳、状态快照、运行事件( agent/chat/node )都从同一中枢输出,所以排障时事实源一致。
status/health/logs看到的是同一套运行时,不会出现“CLI 说正常,Web 说异常”的多套口径问题。- 对你这种多端场景最关键:任何端的问题都能回溯到 Gateway 这一条主链路。
用户身份( Telegram/Discord/飞书里的“谁发的消息”)
- 每个渠道先用自己的原生 ID ( Telegram user id 、Discord user id 、飞书 open_id 等)接入。
- OpenClaw 不会把它们直接当成同一个人,而是会先带上渠道命名空间(可理解为
telegram:123、discord:abc、feishu:xxx)。 - 然后路由层根据
channel+account+peer(chat/group/thread) 生成sessionKey,决定这条消息落到哪个会话。
所以在 OpenClaw 视角,默认是:同一个“人类用户”在不同渠道,先被当成不同身份流量处理。
如何把同一个人的不同渠道身份认成同为一个人呢?
会不会“合并”取决于配置策略,不是自动魔法识别。如果你配置了 identityLinks,可以把跨平台 ID 映射到同一 canonical identity,实现“跨渠道同人合并”。不配置的话,通常按渠道隔离或按会话策略合并,不会无脑认同一个人。
消息入站流程
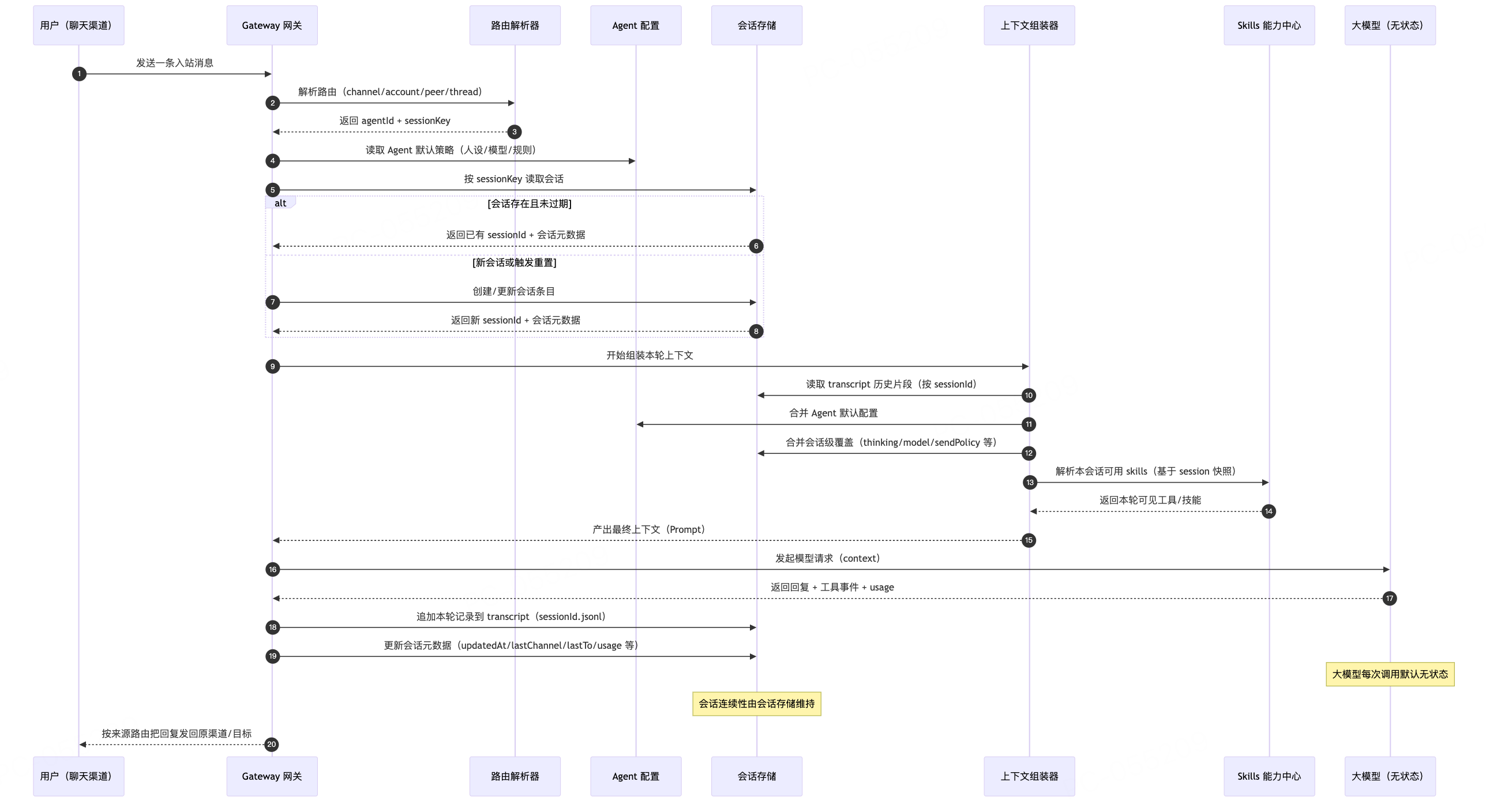
消息的入站流程需要先了解 OpenClaw 里的 Agent 、Session 、Context 设计。

- Agent:可以理解为一个可配置的人格/岗位。每一个 Agent 都可以单独配置一个自己的默认模型、可用工具列表、工作的目录,可以通过 Prompt 预设行为风格。在 OpenClaw 可以通过 CLI 命令创建一个 Agent 。当消息入站,OpenClaw 会根据配置的规则,给请求分配对应的 Agent 。我们可以把 Agent 当成 Java 中的
.class文件。 -
Session:某个 Agent 的一个持续对话状态容器,可以理解为 Java 中通过
new创建出来的实例。Session 是“和谁聊、在哪条线聊”的记忆边界。- 不同 Session 默认隔离,互不共享历史;这就是多人同时使用同一个 OpenClaw 时不串话的关键。每一次用户的请求,OpenClaw 都会根据配置,分配或者绑定 Session 会话。
- Context (上下文):Context 是每次调用模型时“喂给 LLM 的输入包”,是临时拼出来的,不是长期对象。它通常由这些部分组成:系统设定 + 当前消息 + 从 Session 里抽取的历史片段 + 工具结果 + 运行时元信息。一次回答结束后,Context 会消失;但对话结果会写回 Session (持久化)。
- LLMs (模型层):在 OpenClaw 中的 LLM 是“无状态推理器”。OpenClaw 每次请求都会开启一个新的 LLM 实例然后拼接本次会话需要的 Context 。当一次会话结束以后,OpenClaw 会根据对话结果更新 Session ,同时关闭 LLM 的会话。LLM 端是无状态调用:对模型 API 来说每次请求都是新请求;不会天然记住上次。所谓“连续对话”是 OpenClaw 把历史重新带上去实现的。这一点跟 Codex 、OpenCode 、ClaudeCode 等有本质的区别。
- **技能 (Skills)**:OpenClaw 支持全局共享 Skill 、每个 Agent 独享 Skill ; Session 侧更像是有一个 Skills 可见性快照(用于当次/该会话阶段运行一致性),不是给每个 Session 单独安装一份 Skill 。Skill 的来源按全局/Agent 管; Session 只管当下可见与调用状态。
消息入站的具体流程为:
-
入站先读 Session
- 按
sessionKey找会话条目( sessionId 、thinking/model override 、lastChannel/lastTo 等)。 - 如果不存在或触发 reset ,就新建
sessionId。
- 按
-
临时生成 Context
- 用当前消息 + 会话历史 + agent/system prompt + 渠道元数据 + 媒体/链接增强拼装本轮输入。
- 这个 Context 只在本轮推理内存在,不直接持久化。
-
模型执行后,写 Transcript
- 本轮 user/assistant/tool 事件追加到
sessionId对应 JSONL (物理历史)。
- 本轮 user/assistant/tool 事件追加到
-
写回 Session 元数据
- 更新
updatedAt、lastChannel/lastTo、deliveryContext、思考级别/模型覆盖、token 统计等。 - 这一步是“把本轮结果沉淀成下轮可用状态”。
- 更新
路由规则
1) Agent ID 的路由规则:具体哪个身份来处理当前的用户消息
可以按渠道、群/团队、账号、甚至具体会话目标去分流到不同 Agent 。可以把它看成“分单规则引擎”,输入一条消息后按优先级匹配:
- peer 精确匹配(某个人/某个群/某个频道)
- parent peer(线程场景继承父会话)
- guild/server(如 Discord 服务器级)
- team/workspace(如 Slack 团队级)
- account(某渠道下的某账号)
- channel( Telegram/Discord/Slack…整渠道)
- 最后回退到 default agent
配置维度(可控项):
- Agent 列表(哪些 Agent 存在,哪个是默认)
-
绑定规则( match.* -> agentId )
- 可按:channel 、accountId 、peer(kind+id)、guildId 、teamId
- 运行时可显式指定 Agent ,会覆盖默认路由;但会做一致性校验,防止乱绑。
2) SessionKey 的路由规则(落哪条记忆线)
会话类型分三大类:
-
DM (私聊)
-
Group (群聊)
-
Channel (频道/公开通道)
-
DM (私聊):重点是“私聊是否合并/拆分会话” →
dmScope -
Group (群聊):重点是“群是否允许进入、是否必须 @ 、谁可触发” →
groupPolicy/groupAllowFrom/groups.<id>.requireMention -
Channel (公开频道):重点是“频道级 allowlist 与提及规则、按频道绑定到哪个 Agent”(例如 Discord/Slack 常是 guild/channel 级配置 + bindings )
我们展开讲一下私聊场景,DM 的关键是 dmScope
它是“私聊会话切分策略”。也就是:当不同人、不同渠道来私聊时,OpenClaw 要不要把他们放到同一条记忆线上。你可以把它理解成“秘书的档案柜分隔规则”。
四种常见策略:
-
main:所有私聊共用一个主会话
- 优点:连续性最强,像同一个人一直在聊。
- 风险:多人场景容易串上下文( A 的内容被 B 继承)。
-
per-peer:按“人”分会话(跨渠道可合并同一人)
- 适合你能稳定识别“同一个人”的场景。
- 比 main 安全很多。
-
per-channel-peer:按“渠道 + 人”分会话
- Telegram 的你和 Discord 的你是两条线。
- 多人系统里常用,隔离更稳。
-
per-account-channel-peer:按“账号 + 渠道 + 人”分会话
- 适合一个系统挂多账号(比如多个 Telegram bot 或多工作区)。
- 隔离最细,最不容易串。
额外维度:
- identityLinks:把跨渠道“同一个人”映射到同一 canonical 身份(只在你配置时生效)。
- thread/topic:在线程型渠道再细分子会话。
- mainKey:主会话别名(默认 main )。
- session scope:有的部署会用全局/按发送者模式做更粗粒度控制。
先有 Agent ID ,再生成 SessionKey 。
它的输入维度是:AgentId + 会话类型 + 渠道/账号/对象 ID + 线程信息 + DM 切分策略。
根据你的配置,会生成对应的 SessionKey ,然后再绑定到具体的 Session 上面去。
AgentId + SessionKey 的组合意义:
- agentId:谁处理(人格/策略)。
- sessionKey:在哪条记忆线上处理(上下文边界)。
-
所以同一个人可以:
- 进同一个 Agent 但不同 Session (隔离)。
- 或进不同 Agent (不同角色)且各自独立 Session 。
整个会话的交互时序图如下。

Pi agent
Pi agent 可以理解成 OpenClaw 的“推理执行内核”。
它不是渠道,也不是网关,而是负责“真正思考和产出”的那层。
核心作用:
- 接收任务:从 Gateway 拿到已经整理好的上下文(用户消息、会话历史、系统设定等)。
- 调用模型:用配置的 LLM 运行一次 Agent 回合。
- 做工具编排:需要时触发 tools/skills (查资料、发消息、执行动作等)。
- 生成结果:输出回复文本、工具结果、状态事件,再回交给 Gateway 分发。
- 维护回合状态:配合 Session 信息处理 thinking/model override 、中断、等待等流程。
Agent / Session / Context 是 OpenClaw 的整体架构概念(主要由 Gateway + 运行时共同管理)。 Pi agent 主要负责“执行推理回合”(吃 Context 、跑模型、调用工具、产出结果)。
消息出站的流程
-
产出回复结果
- Pi agent 返回文本/工具结果/结构化输出给 Gateway 。
-
决定“发往哪里”
- 优先按本次消息的来源路由回去(原渠道、原会话目标)。
- 如果没有明确来源,再用 Session 里的最后路由信息兜底。
-
应用发送策略
- 检查会话发送策略、频道能力、权限约束(是否允许发、发到哪个目标)。
-
渠道适配与投递
- Gateway 调对应 channel 插件,把统一回复格式转成 Telegram/Discord/WhatsApp 等各自 API 格式并发送。
-
写回会话状态
- 更新 Session 元数据(更新时间、lastChannel/lastTo 、usage 等)并追加 transcript 。
-
广播运行事件
- 把结果/状态同步给 Web 控制台、CLI 、macOS/iOS/Android 客户端。
Web 与 OpenClaw CLI
Web 偏在线运营控制台(可视化 + 实时),CLI:偏全量运维与自动化入口(可脚本、可批处理、覆盖更全)。
Web ( Control UI )能力
- 实时聊天:发送、流式回复、停止当前运行
- 会话管理:查看会话列表、改会话参数(如思考/verbose )
- 渠道运营:看渠道状态、扫码登录、调渠道配置
- 节点管理:查看已配对节点、能力状态
- 定时任务:cron 的增删改查、手动触发、查看运行记录
- 技能管理:查看技能状态、启用/禁用、安装与更新
- 配置中心:可视化配置编辑(含 schema 表单 + raw JSON )
- 日志与诊断:health/status/models 快照、实时日志 tail
- 更新入口:触发更新并查看重启报告
OpenClaw CLI 能力
- 安装与初始化:setup 、onboard 、configure
- 服务生命周期:gateway install/start/stop/restart/run
- 渠道与插件:channels add/login/status 、plugins install/enable/disable
- Agent 管理:agent 、agents list/add/delete 等
- 会话与消息:sessions 、message send/poll/react/broadcast
- 定时与自动化:cron add/edit/run/runs (脚本化最强)
- 安全与审批:security audit 、approvals 、devices 、pairing
- 节点与浏览器控制:nodes 、node 、browser 全套命令
- 系统运维:logs 、status 、health 、system 、models 、hooks 等
OpenClaw 定时任务 (Scheduler)
Gateway 里跑着一个一直在线的定时器( scheduler ),负责管理所有定时任务。这些定时任务都会被保存到磁盘上,所以就算服务重启,任务也不会丢失。到了设定的时间点,系统就会触发一次 Agent 的执行。执行完的结果可以选择:
- 只在内部记录下来
- 或者把结果发送到指定的聊天渠道
每个 cron 任务主要包含以下几个关键信息:
- agentId:指定由哪个 Agent 来执行这个任务(不填就用默认的 Agent )
- sessionTarget:决定这次执行是在「主会话」里跑,还是用一个独立的会话
- payload:到了时间点后,到底要让 Agent 做什么(可以是 system event ,也可以是完整的 agent turn )
- wakeMode:是立刻唤醒 Agent 处理,还是等到下一次心跳再处理
- delivery:执行结果要不要往外发送?如果要发,发到哪个聊天渠道或目标
最核心的两种执行方式对比
-
用主会话( sessionTarget = main )
- 系统会往这个 Agent 的主对话里插入一条 system event
- 然后根据 wakeMode 设置,立即唤醒或等到下次心跳再让 Agent 响应
- 适合用来做「定时提醒」「日程事项」「重要通知」这类希望融入日常对话、保留上下文的任务
-
用独立会话( sessionTarget = isolated )
- 每次执行都会创建一个全新的、临时的会话(内部标记为 cron:<任务 ID>)
- 不会带入上一次运行的任何对话历史,避免上下文互相干扰
- 但会继承一些会话级别的配置(比如用哪个模型、思考深度等设置)
- 特别适合做「日报生成」「数据巡检」「批量处理」「后台统计」这种不需要跟用户主聊天混在一起的任务
iOS/Android nodes
iOS/Android nodes 即“移动端节点”,把手机变成 OpenClaw 网络里的一个可控设备角色。
它的作用主要有三件事:
- 当执行端:PC 端的 Gateway 可以给手机下发“受限动作命令”(比如拍照、录屏、定位、发短信等,具体看白名单和权限)。
- 当交互端:手机自己也能主动跟 Gateway 说话(比如发 chat/agent 请求),不只是被动等命令。
- 当统一会话的一部分:手机、Web 、macOS 、CLI 都连到同一个 Gateway ,会话和状态能同步,形成一个多端协同的“同一个 OpenClaw”。
现在 iOS/Android node 就是 OpenClaw 的“移动端能力节点 + 控制入口”,让手机成为整个系统里的第一类成员,而不是外挂设备。
openclaw 与 tailscale
Tailscale 是一个非常好用的现代虚拟组网 / Mesh VPN 工具,简单来说就是:
它能让你把分散在世界各地的设备(手机、电脑、NAS 、服务器、树莓派、云服务器等)像处在同一个局域网里一样互相访问,而且整个过程非常简单、安全、几乎零配置。
openclaw 里默认集成里 tailscale ,默认是关闭的状态。tailscale 模块本质上是 给 Gateway 做“安全远程入口” 。通过 tailscale 你可以在任何地方都能够访问你的 web 管理入口。
不过 openclaw 在中国大陆的网络环境下有点水土不服,你可以使用星空组网进行平替。
openclaw 的记忆架构
openclaw 牛的点在于永久性的记忆,它的记忆机制是让它感觉“像真人一样记住东西”的关键核心:不同于大多数 AI 靠短暂的上下文窗口硬撑,OpenClaw 把记忆彻底外化到磁盘上的纯 Markdown 文件里,文件本身就是真相来源,模型每次只加载需要的内容,就像人类翻笔记而不是把所有人生经历塞进大脑。
具体来说,它采用非常简洁的两层设计:短期/临时记忆靠每天一个追加式文件(通常在 memory/YYYY-MM-DD.md 里),记录当天的决策、运行日志和上下文,启动会话时自动把今天 + 昨天的内容加载进来,提供最近的连续感却不会把 token 撑爆;长期/精选记忆则集中在单个核心文件 MEMORY.md (也有人叫它“灵魂文件”),里面放用户偏好、重要结论、项目约定、不能忘的关键事实,只有在私密个人会话中才会加载(群聊或共享场景故意不读,保护隐私)。此外还有可选的会话记录( sessions/ 目录下),完整对话历史可以被搜索或定期摘要归档。
为了“想起来”东西,OpenClaw 不依赖黑盒向量数据库,而是用混合检索( BM25 关键词 + 向量相似度)在这些 Markdown 文件上建小索引,Agent 需要时自己调用工具去搜(比如“memory_search”),真正需要的内容才 page in 到上下文里。整个过程透明到极致:你随时用任意文本编辑器打开、修改、删除 AI 的“记忆”,没有隐藏状态;当上下文太长时,Agent 还能主动把关键点 flush 到 MEMORY.md 再压缩历史,避免遗忘重要信息。这种“磁盘是硬盘、上下文是缓存”的哲学,让 OpenClaw 在本地 Agent 里拥有了罕见的持久性和可控性——它不会每次重启就失忆,但也完全由你掌控,不会偷偷积累你不想留的东西。简单、开放、却意外强大,这就是很多人觉得它“像活的”原因。
openclaw 的自我进化
技能的存在,还可以让他自己完善自己的能力。比如你可以让它创建一个邮件收发的技能,你只需第一次详细告诉它你的 SMTP/IMAP 配置(服务器地址、端口、用户名、密码或 app-specific password 、加密方式等),并描述期望的行为(如“用我的 Gmail 发带附件的日报”“自动回复特定关键词的邮件”),OpenClaw 就会自己生成一个专属的“邮件收发技能”——它会写出 SKILL.md 文件(包含工具描述、调用参数、错误处理逻辑),并关联必要的 Python/Node 脚本或内置工具调用(如 smtplib 或 imaplib )。一旦保存进 skills 目录,这个技能就永久可用。
这些自我进化的能力源于 OpenClaw 的核心插件系统和内存机制,允许 Agent 不只是执行指令,而是像活的实体一样,通过代码生成、测试和持久存储来扩展自身边界,最终从一个通用助手变成高度个性化的生产力伙伴。
要是学累了,就来打打游戏吧